[iOS] Firebase Storage

2020. 6. 6. 18:02iOS

1. Firebase Storage

1) Firebase

Firebase

2) 프로젝트 생성

Analytics는 옵션이다. (AWS에서 다양한 서비스 제공)

Analytics
AWS

3) 앱 등록

앱 등록

4) GoogleService-info.plist

info.plist 다운 후 프로젝트에 삽입한다.

GoogleService-info.plist

5) Firebase SDK 추가

Firebase SDK

6) 초기화 코드

AppDelegate

7) Build

Build

8) Firebase Storage 설정

Firebase Storage

9) Firebase Storage 규칙 설정

Firebase Storage Rules

10) Cloud Storage 추가

Cloud Storage 문서, 추가

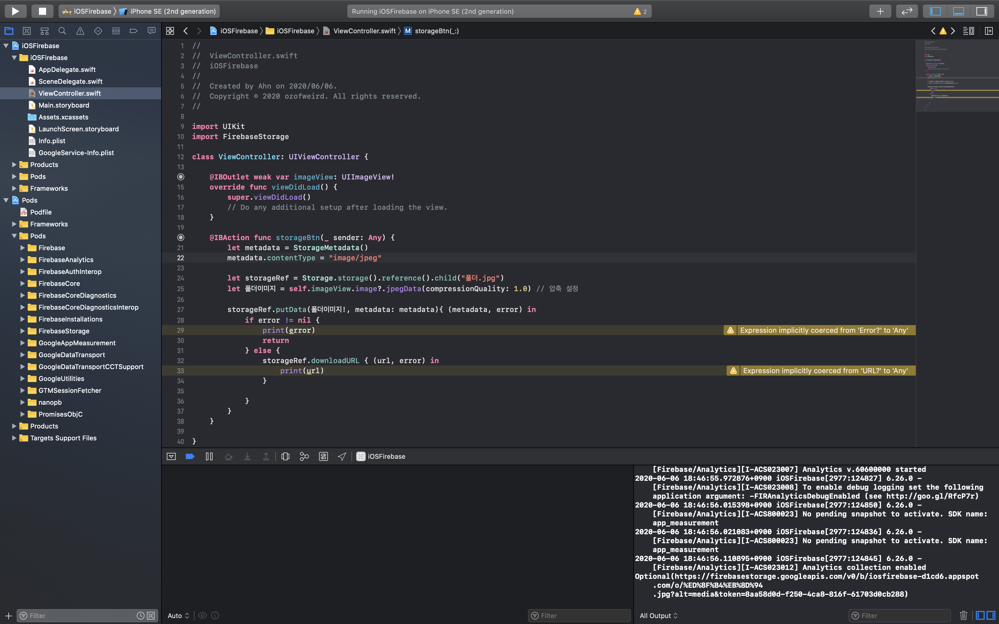
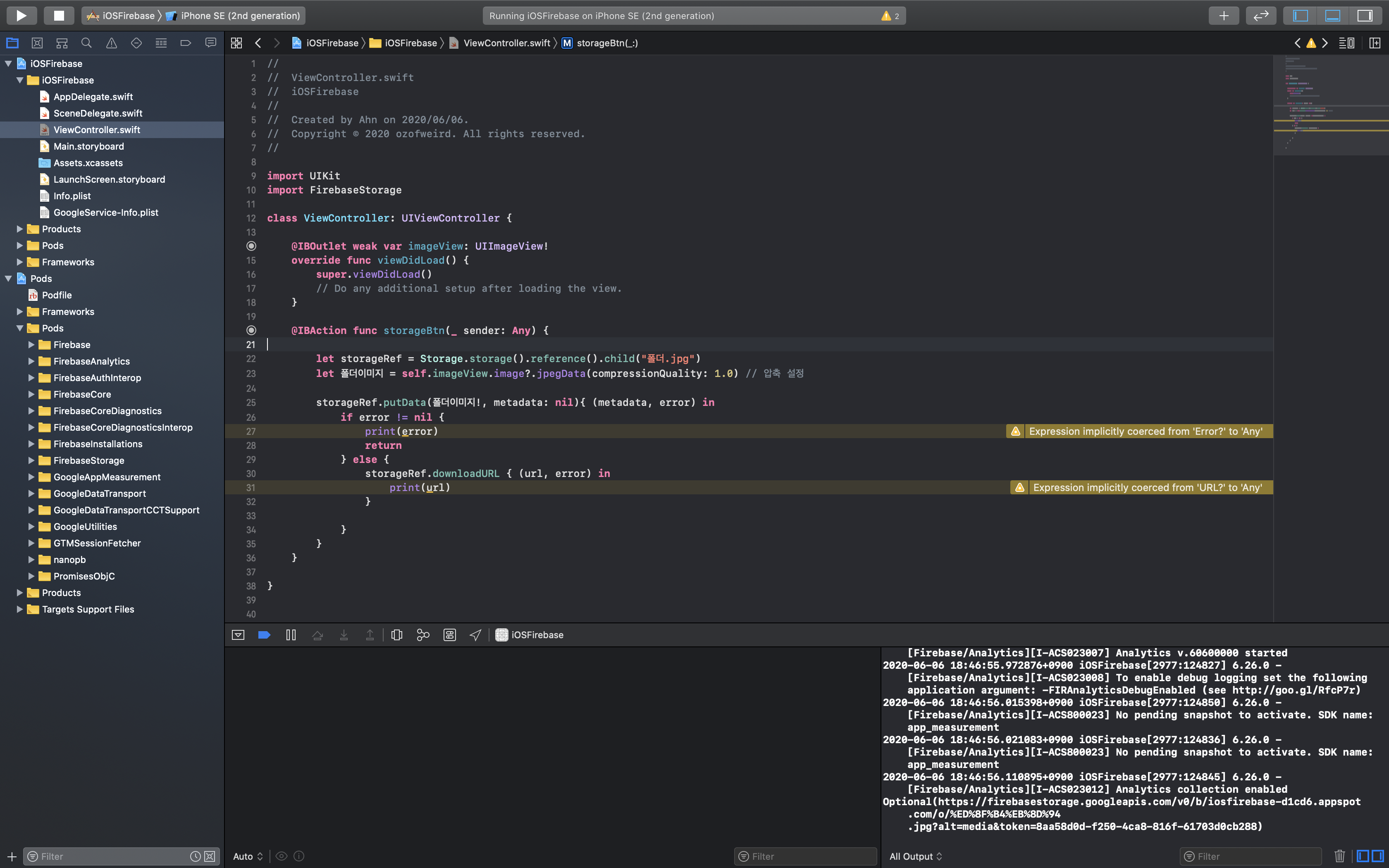
11) 문서, ViewController

문서, ViewController

12) 구현 화면

구현 화면

 

 

 

2. Firebase Storage 기타 설정

1) 문서, ViewController

일반적으로 Firebase Storage에서 특정 이미지를 선택 시 바로 다운로드가 되어지는 경우가 있다. 선택 시 해당 이미지를 확인할 수 있는 화면이 나오도록 설정이 가능하다.

문서, ViewController

2) 구현 화면

Firebase Storage에 업로드된 이미지 확인


[참고] github.com/ozofweird/iOS_Firebase

728x90

'iOS' 카테고리의 다른 글

[iOS] 디자인 패턴 & TDD  (0) 2020.06.06
[iOS] SwiftUI  (0) 2020.06.06
[iOS] MarqueeLabel  (0) 2020.05.25
[iOS] 오픈소스  (0) 2020.05.25